Registrace | Přihlásit

Seminární práce: Projekt změny/zavádění informačního systému v podniku

Skrýt detaily | Oblíbený
Náhledy Náhledy Náhledy Náhledy
1. Projektový přístup k IS/IT v podnicích

1.1 Základní charakteristika projektů

Změny v oblasti podnikových IS jsou realizovány formou projektů. Pojem projekt je spojován s rozsáhlým, inženýrským dílem, nejčastěji v oblasti stavebnictví. Příkladem může být nový úsek dálnice, nová trasa metra či atomová elektrárna. Projekt ale nemusí být jen technické povahy. Projekty fungují i při natáčení filmů nebo při realizaci muzikálů. Projektový přístup lze využít obecně při mnoha příležitostech v každodenním životě.
Základy projektového managementu se datují do období 2. světové války v USA a anglické slovo „project“ označuje proces plánování a řízení rozsáhlých operací. Projekt je definován jako neopakující se, jednou realizované naplnění finančních a technických cílů. Projekt má stanoven termín zahájení a ukončení, strategii postupu dosažení cíle a přiřazené finanční a další zdroje.
Mezi hlavní problémy projektů patří zejména:
opožďování a nedodržování dohodnutých termínů
nedodržování deklarované kvality
překračování plánovaných nákladů.

1.2 Specifika IS/IT projektů

- zasahují do strategie podniku či celých aliancí
- přinášejí do podniku výrazný inovační potenciál s velmi krátkým inovačním cyklem změn
- postihují celou organizaci podniku
- formují nové výrobky a služby, nové kanály pro řízení vztahů se zákazníky či s dodavateli
- jsou závislé na předcházejících zkušenostech uživatelů a konzultantů
- často probíhají současně s dalšími projekty v podniku (např. s projekty certifikace ISO 9000,
inovace výrobních technologií apod.)
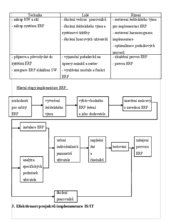
Projekty IS/IT mají na rozdíl od projektů ve stavebnictví vedle hmotné stránky (např.: instalovaný hardware nebo počítačová síť) i podstatnou stránku nehmotnou, která spočívá v naplnění podnikové softwarové aplikace příslušnými daty, ve vytvoření potřebných číselníků, v nastavení důležitých parametrů, školení uživatelů a úpravě organizací.
Hodnocení (0x):